Memory¶
程序中的变量都存在于虚拟地址空间
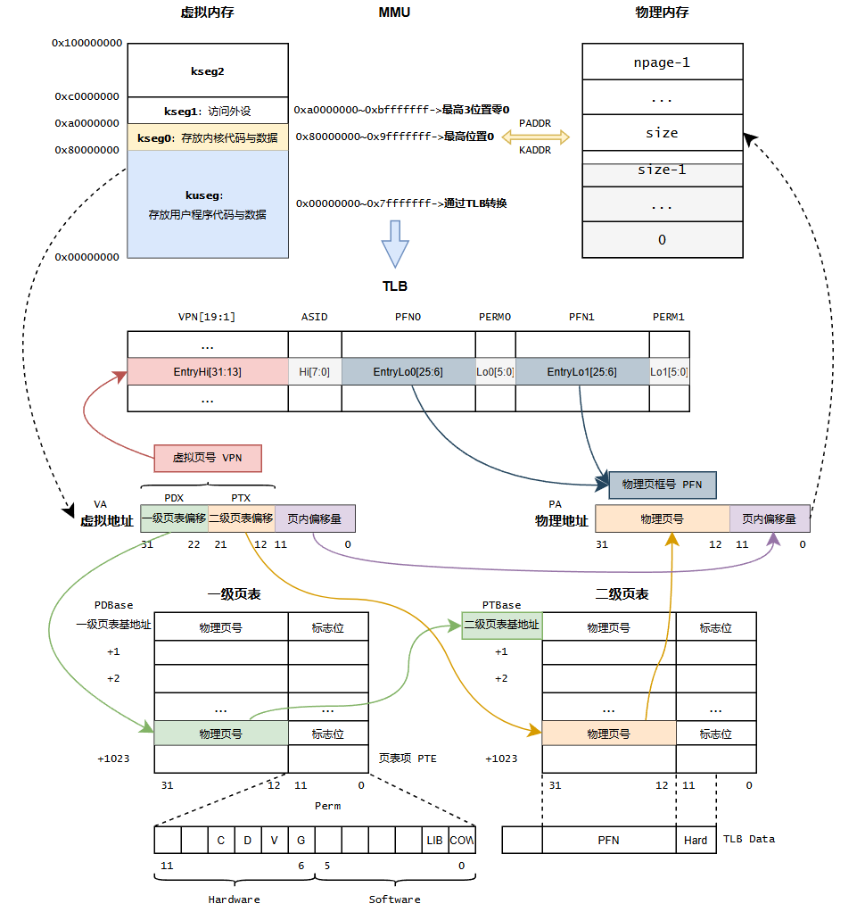
访存流程总览¶
虚拟地址会先被MMU硬件(即TLB)映射到物理地址,随后使用物理地址来访问内存或其他外设
内核初始化 (续)¶
Lab2中会在 mips_init 中调用三个函数,分别完成探测内存、初始化虚拟地址和初始化页的工作。均在 kern/pmap.c 中实现
ram_low_size 是在启动时bootloader传递给内核的参数,代表可用的物理内存大小 (以字节为单位)
探测内存¶
mips_detect_memory 获取总物理内存的大小,并计算物理页数
PAGE_SIZE 定义在 mmu.h 中,为 4KB
分配内存空间¶
在建立页式内存管理机制之前,我们都是在kseg0内访问内存,此区域使用 alloc 函数分配内存空间
end 定义在 kernel.lds 中,
0x80400000 映射到物理地址 0x400000,在0x400000之前存放着操作系统内核的代码,用0x400000后的空间建立管理内存的数据结构
freemem 是存放可用虚拟内存的全局变量 (小于其对应的物理地址的物理内存已经被分配了)。接着,把 freemem 以 align 对齐
ROUND 宏定义在 include/types.h 中,主要原理是将低位抹零。还有一个对应的宏 ROUNDDOWN 。前者向上对齐,后者向下对齐。
分配 n 个字节内存
panic_on 类似 assert ,PADDR 宏定义在 include/mmu.h,返回kseg0中虚拟地址所对应物理地址,超出物理地址则报错。
ULIM 是 kseg0 的基地址,因此 _a-ULIM 就等价于最高三位抹零。PADDR 还有一个对应宏 KADDR,将物理地址转换为 kseg0 中的内核虚拟地址,只不过是将减号改为加号。
最后,由 clear 表示是否需要清零,如果需要,则使用 memset 函数清零。接着返回 alloced_mem 的地址。
初始化虚拟地址¶
我们考虑 mips_vm_init 函数。
函数会申请一部分空间用作页控制块。页控制块是 struct Page 类型的结构体。每一个页控制块对应一个物理页。展开后的 struct Page 为:
其有一个用于表示链表前后节点的结构体 pp_link;以及用于引用计数,反映页的使用情况的 pp_ref。在 pmap.h 中,我们知道,所有的页控制块保存在一个数组中,也是我们在 mips_vm_init 中申请的空间
物理页是连续排列的,通过指针减法 (算的是索引),可以得到页控制块对应的是第几个页:
物理页号乘以物理页大小即可得对应的物理页基地址:
反过来,我们可以由物理地址获取对应的页控制块
所以到目前,我们创建了 struct Page 数组,大小为 npage
双向链表宏¶
在 include/queue.h 中封装了链表宏,通过使用宏,在C中实现了泛型。LIST_HEAD 表示链表头或链表本身的类型,LIST_ENTRY 表示链表中元素的类型
LIST_ENTRY 本质是一个链表项,le_prev 指向前一个元素链表项的 le_next ( struct Page * 的指针,所以是 ** )
等价于:
其他宏:
Exercise中的 LIST_INSERT_AFTER 将 elm 插在已有元素 listelm 之后:
主要改变 elm 的 le_next / le_prev ,listelm 的 le_next 和其后元素的 le_prev
初始化页¶
读懂了链表宏,现在可以来看 page_init 了。在 page_init 中,我们将对 mips_vm_init 申请的数组进行初始化,并维护一个存储所有空闲页的链表。
我们有物理内存,并将其划分成了许多的页,这些页的信息通过页控制块保存在
pages数组中。可是现在页控制块还没有被设置,具体来说,我们还没有明确哪些页是可用的,哪些页是已经被使用的。因此接下来我们要做到就是将页划分成可用和不可用的,并将可用的页控制块放入page_free_list中(这样想要申请新的页,只需要取出该链表的头结点即可)。
第一步,初始化 page_free_list ,实际上只是将其 lh_first 指针置位 NULL
然后确定已使用的最大地址,为了适配页的大小,需要进行对齐
接着把已使用过的页的引用数设置为 1 ,表示页已被使用
最后把剩下的页控制块的 pp_ref 置 0 ,表示还没被使用过,并将页控制块插入到 page_free_list 中
后续将不再使用 alloc 函数了,“分配空间”操作将由 page_alloc() 函数完成,见TLB部分⬇️
页式内存管理¶
两级页表结构¶
32位虚拟地址通常用 31-22 位表示一级页表项的偏移量,21-12 位表示二级页表项的偏移量,11-0 位表示页内偏移量。我们把一级页表称为页目录 (Page Directory),二级页表称为页表 (Page Table)。PDX(va) 宏可以获取虚拟地址 va 的 31-22 位,PTX(va) 可以获取虚拟地址 va 的 21-12 位。
获取物理地址的流程如下
页表项¶
每个页表均由 1024 个页表项组成,每个页表项由 32 位组成,包括 20 位物理页号以及 12 位标志位。其中,12 位标志位包含高 6 位硬件标志位与低 6 位软件标志位。高 6 位硬件标志位存入 EntryLo 寄存器中,供硬件使用 (例如标志位 PTE_V、PTE_D 就分别对应 EntryLo 中的 V、D 标志位)。低 6 位软件标志位不会被存入 TLB 中,供软件使用
Pde 表示一级页表项类型,Pte 表示二级页表项类型,本质都是 u_long
页表项的 12 位标志位:
PTE_V: 有效位,若某页表项的有效位为 1,则该页表项有效,其中高 20 位就是对应的物理页号PTE_D: 可写位,若某页表项的可写位为 1,则允许经由该页表项对物理页进行写操作PTE_G: 全局位,若某页表项的全局位为 1,则 TLB 仅通过虚页号匹配表项,而不匹配ASIDPTE_C_CACHEABLE: 可缓存位,配置对应页面的访问属性为可缓存。通常会将物理页面配置为可缓存,以允许 CPU 使用 cache 加速对这些页面的访存请求PTE_COW: 写时复制位PTE_LIBRARY: 共享页面位,用于实现管道机制
TLB概览¶
当我们使用 kuseg 地址空间的虚拟地址访问内存时,我们会通过 TLB 将其转换为物理地址。当 TLB 中查询不到对应的物理地址时,就会发生 TLB Miss 异常。这时将跳转到异常处理函数,执行 TLB 重填。在 Lab2,我们的代码还未启用异常处理,因此无法真正运行页式内存管理机制。
TLB的结构¶
TLB本质上构建了一个映射: < VPN, ASID > \(\rightarrow\) < PFN, N, D, V, G >。每个TLB表项包含两个部分,一组Key和两组Data。TLB采用奇偶页,使用VPN中的高 19 位与ASID作为Key,一次查找两个Data (一对相邻页面的两个页表项),并用VPN中的最低位在两个Data中选择命中的结果。EntryHi, EntryLo0, EntryLo1是CP0中的寄存器。EntryLo0存储Key对应的偶页,EntryLo1存储Key对应的奇页。
Key (EntryHi):
- VPN: 当TLB Miss时,EntryHi中的VPN自动由硬件填充为va的虚页号;此外,填充与检索时软件负责填充VPN
- ASID (Address Space Identifier) 用于区分不同进程的地址空间
Data (EntryLo):
- 软件通过填写PFN,接着使用TLB写指令,才可将此时EntryHi中的Key与EntryLo中的Data写入TLB
- C, D, V, G和PTE的含义差不多
相关指令¶
tlbr 以 Index 寄存器中的值为索引,读出 TLB 中对应的表项到 EntryHi, EntryLo0, EntryLo1
tlbwi 以 Index 寄存器中的值为索引,将此时 EntryHi, EntryLo0, EntryLo1 的值写到索引指定的 TLB 表项中
tlbwr 将 EntryHi, EntryLo0, EntryLo1 的数据随机写到一个 TLB 表项中(此处使用 Random 寄存器来“随机”指定表项,Random 寄存器本质上是一个不停运行的循环计数器)
tlbp 根据 EntryHi 中的 Key,查找 TLB 中与之对应的表项,并将表项的索引存入 Index 寄存器(若未找到匹配项,则 Index 最高位被置 1)
TLB访存流程¶
本实验所使用的 MIPS 4Kc 的 MMU 硬件中只有 TLB,在用户地址空间访存时,虚拟地址到物理地址的转换均通过 TLB 进行。访问需要经过转换的虚拟内存地址时,首先要使用虚拟页号和当前进程的 ASID 在 TLB 中查询该地址对应的物理页号,如果虚页号和 ASID 组成的 Key 在 TLB 中存在对应的 TLB 表项(或虚页号在 TLB 中存在对应的 TLB 表项且表项权限位中的 G 位为 1)时,则可取得物理地址;如果不能查询到,则产生 TLB Miss 异常,系统跳转到异常处理程序,在内核的两级页表结构中找到对应的物理地址,对 TLB 进行重填。
操作系统可以修改页表中虚拟地址映射的物理页号或映射的权限位。
在更新页表中虚拟地址对应的页表项时,将TLB对应的旧表项无效化。这样在下一次访问该虚拟地址时,硬件会触发TLB Miss,此时操作系统对TLB进行重填。
TLB¶
TLB重填¶
TLB 的重填过程由 kern/tlb_asm.S 中的 do_tlb_refill 函数完成。该函数是汇编实现的。
首先我们使用 NESTED 定义函数标签。NESTED 与 LEAF 宏相对应。前者表示非叶函数,后者表示叶函数。
我们希望汇编代码尽可能少,do_tlb_refill 只做必要的处理,随后调用 c 函数,即 _do_tlb_refill 进行下一步的处理。
因此首先我们设置参数。第二个参数 (a1) 是 BadVAddr 寄存器的值,即发生 TLB Miss 的虚拟地址;第三个参数 (a2) 是 EntryHi 寄存器的低8位,即当前进程的 ASID。第一个参数 (a0) 存的是 sp+12 的值。
接着我们调用 c 函数 _do_tlb_refill,函数的结构如下,
会找到虚拟地址对应的页表项并写入 pentrylo[0] 和 pentrylo[1] 。通过sp指针加法,我们就能获取写入的内容。
我们将该值存入 EntryLo,并将 EntryHi 和 EntryLo 的值写入 TLB。tlbwr 表示随机写入TLB中的一个表项
这样就完成了TLB重填。跳回到正常程序后,此前产生异常的虚拟地址就可以通过 TLB 访问内存了。
接着我们仔细看看 _do_tlb_refill 函数,其定义在 kern/tlbex.c 中。我们会不断查找虚拟地址对应的页表项,如果未找到,则试图申请一个新的页表项。把申请到的页表项内容写入给定地址。
值得注意的是,_do_tlb_refill 调用 page_lookup 函数时页目录基地址参数使用的是全局变量 cur_pgdir。可是这个全局变量并没有被赋值。这也是在 Lab2 中页式内存管理无法使用的一个原因。
页的查找¶
接着我们详细讨论 _do_tlb_refill 中所使用的函数。
page_lookup 函数用于查找虚拟地址 va 对应的页控制块,同时将 ppte 指向的空间设为对应的二级页表项地址。
其首先调用了另一个函数 pgdir_walk。这个函数可以获取想要转换的虚拟地址对应的(二级)页表项地址,通过 pte 返回。其中第三个参数 create 表示若未找到对应页表是否创建新的页表,此处为 0 表示不创建。
接着 page_lookup 检查是否获取到对应的页表项,未获取到返回 NULL。
PTE_V 宏是有效位的掩码,借助它可以查看有效位的状态。
如果获取到,我们找到页表项对应的页控制块,并返回。
接着我们考察 pgdir_walk 函数,这个函数也在 kern/pmap.c 中定义。如前所述,这个函数要实现查找虚拟地址对应的(二级)页表项,并根据 create 参数的设置在未找到二级页表时创建二级页表。
首先,我们根据虚拟地址确定对应的页目录项的地址。
PDX 宏用于获取虚拟地址的 22-31 位,这是虚拟地址对应的页目录项相对于页目录基地址的偏移。
随后我们判断该页目录项是否有效。如果无效,判断是否需要创建新的二级页表。如需要则使用 page_alloc 函数申请一个物理页,并设置虚拟地址对应页目录项的内容 *pgdir_entryp = page2pa(pp) | PTE_C_CACHEABLE | PTE_V,使其与该物理页关联。
page_alloc 是一个简单的函数,用于从 page_free_list 中抽取第一个空闲的页控制块,将页控制块对应的物理内存作为分配的内存。将该内存初始化为 0。唯一需要注意的是 page2kva,此函数实际上是 KADDR(page2pa(pp))。
回到 pgdir_walk,如果不需要创建,则直接返回。
另一个分支表示页目录有效,二级页表必然存在。我们获取二级页表的虚拟基地址,并找到虚拟地址 va 对应的二级页表项,返回。
宏 PTE_ADDR 定义在 include/mmu.h 中。它返回页目录项对应的二级页表的基地址。实际上就是将页目录项内容的低 12 位抹零。
页的申请¶
现在我们来分析 _do_tlb_refill 中的 passive_alloc
passive_alloc 定义在 kern/tlbex.c 中。这是一个用于为虚拟地址申请物理页的函数。它的参数是: 想要关联物理地址的虚拟地址、页目录的基地址和标识进程的 asid。
函数开头就是一些检查地址是否非法的判断语句。接下来的内容是,函数通过 page_alloc 申请一个物理页,并试图通过 page_insert 建立物理页和虚拟地址的联系。
现在介绍 page_insert。函数首先调用 pgdir_walk,试图获取当前虚拟地址对应的二级页表项。
如果确实获得了虚拟地址对应的二级页表项,并且是有效的,那么判断该页表项对应的物理页是否就是 va 想要映射的物理页(通过比较页控制块)。如果不一样,那么调用 page_remove 移除虚拟地址到原有的页的映射。page_remove 将在后续说明。
如果相同,说明虚拟地址已经映射到了对应的物理页。这时我们只需要更新一下页表项的权限。为了保证对页表的修改都能反映到 TLB 中,我们要调用 tlb_invalidate 函数将原有的关于 va 和 asid 的 TLB 表项清除。tlb_invalidate 将在后面说明。
程序执行 page_insert 的后续语句时,一定不存在虚拟地址 va 到页控制块对应的物理页的映射。于是接下来,我们就要建立这样的映射。首先我们还是要调用 tlb_invalidate 清除原有内容。
随后再调用一次 pgdir_walk,只不过这次 create=1。这将获得 va 对应的二级页表项
最后,我们只需要建立二级页表项到物理页的联系即可。我们只需修改二级页表项的内容,修改为物理页的物理地址和权限设置即可。同时不要忘记递增页控制块的引用计数。
页的移除¶
让我们重新拾起按下不表的 page_remove 和 tlb_invalidate。我们首先考察 page_remove,此函数定义在 kern/pmap.c 中。用于取消虚拟地址 va 到物理页的映射。
首先该函数调用 page_lookup 查找与 va 和 asid 映射的物理页。如果不存在这样的页,则直接返回
如果存在,则调用 page_decref 以递减该页的引用数。当引用数等于零时,将该物理页重新放入未使用页的链表。因为对页表进行了修改,需要调用 tlb_invalidate 确保 TLB 中不保留原有内容。
page_decref 定义如下,该函数和 page_free 都定义在 kern/pmap.c 中。
kern/tlbex.c 中的 tlb_invalidate 函数可以删除虚拟地址在 TLB 中的旧表项。
tlb_out 定义在 kern/tlb_asm.S 中。首先可知,tlb_out 是一个叶函数。
函数在一开始将原有的 EnryHi 寄存器中的值保存,并将传入的参数 a0 设为 EnryHi 新的值。然后根据新的值查找 TLB 表项。
随后将 Index 寄存器中的查询结果存储到 t1 寄存器,如果结果小于 0,说明未找到对应的表项,跳转到 NO_SUCH_ENTRY,不需要进行清零操作。
这里分别将 EntryHi 和 EntryLo 设置为 0。并将内容写入对应的表项,实现清零。
最后,恢复进入函数时 EntryHi 存储的值,函数返回。








